This page has been automatically translate with Google from the Italian language.

Chapter 7 - a model developed in a company of the production field and maintenance radar.

In the light of how much learned on the importance of a proattivo approach to the obsolescence and considering the methodology proposed from Sandborn and implemented from its equipe in the center near the university of Maryland of the LIME (you see CAP. 6), have been believed to develop a model that it had input similar to tool the MOCA and that it worked in way to trace of the lines guides. The difference with how much in this time has been made in SELEX-SI, is exactly to try one rations them former budgetaria forecast ante, being based on previsional data of obsolescence and to supply a action plan to implement in order to pursue possible the minimal cost.
It has been, therefore, developed a model that bases its forecasts of cost for the support of the system radar described in Par. 2,3. for the period of duration of a contract CLS, that it begins from 2006 and hard 19 years.
Through of it it has been found the optimal solution from the economic point of view.
Moreover they have been estimated other possible ones varying of cost that they held in consideration technical difficulties or uncertainties in the forecast.
At last it has been analyzed to a model used previously in SELEX-SI for the forecast of the budget for the support of the same system radar for the same period of time; it turns out you of cost previewed from such model have been then confronts to you with the developed model.
Siccome the two models are based on completely various previsional approaches, the comparison are not face to the demonstration of the goodness of the model, but to estimate the differences that can be had in the sopportabilità costs using an approach rather than an other.
For confidentiality reasons, obviously, the costs have been alter to you in the final value: it has been respected, in fact, the proportion between turns out to you, but the values are fruit of one parametric manipulation.

7.1 Description of the developed model.

To mount, one has subdivided the system in make and COTS (Commercial Off The Shelf): the first LRU are produced and repaired from the SELEX-SI, using members acquires you from external suppliers, while the COTS are produced trade them that they come directly buys you in theirs entirety as ready units for being implanted in the architecture of the system, without preliminarily being manipulated inner to the company.
The analysis has been stopped on the active members who compose the part make of the system: for active member a semiconductor device agrees.
In particular a set of 54 constituent cards has been considered the radar, in which 280 active members find themselves.
For these members the position has been searched on the representative curve of the life cycle, indicating it with a Factor of Risk (FR). For such operation it has been used the tool trades them CAPS Expert©.
In the following illustration they come shown the Factors of Risk in relation to is made of the cycle of life of the members.


Figure 7.1: Cycle of life and factors of risk second the convention of CAPS Expert©.

The study has carried to characterize the following situation puts into effect them for the devices active you on the LRU make of the radar.


Figure 7.2: Subdivision, based on the factor of risk, of the 280 active members.

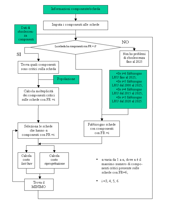
The developed model is based on the diagram of flow of brought back continuation.


Figure 7.3: Diagram of flow second which the developed model is articulated

They are associated, therefore, the members to the several cards and join the relative data of obsolescence you to several the members.
In this way he succeeds himself to subdivide the cards based on the criticità that introduce.
First of all, they come considered those cards that members contain with elevated Factor of Risk, those that is that they need an immediate attention, in how much introduce already obsolete members or in the phase of phase-out (Factor of Risk 6 or 5).
On the cards selected, therefore, goes itself to determine which effectively are the members who render it critic. After which, the population of member x is estimated, having FR=6, on it and they are added such turns out to you: in this way the number of critical members is obtained us on the LRU (a).
To this point, therefore, for all the cards turned out positive to the test: “contains at least a member with FR=6? ”, I have an indication on its criticità regarding the obsolescence that is represented is from the number of types of critical members us? y with present FR=6 on the card y, it is from the population of these last ones; like pointed out previously, this number of critical members us, in the flow diagram has been indicated with to in order emphasizing the fact who come considered, one to the time, all the cards turned out positive to the test.
For every card, hour, calculation the costs of second resolution two approaches: to buy the members necessary to satisfy the requirementses of the cards until the end of contract CLS, that is what it comes commonly called Last Buy, or to carry out actions of punctual redesign on the obsolete member.
The output of the model they will be, for every card, the costs of Last Buy and redesign.
Of these, always for every LRU, the minimum comes chosen, that it represents the cost of resolution for that type of obsolescence on the LRU.
The associate action lessened cost, will be that to implement in order to support the LRU.
To described base goes them of the implementazione of the model in its shape over, has been made, then, of the considerations in order to estimate the variation of the costs, to forehead of corrective actions brought to turns out obtained to you, in order to try to improve the sopportabilità of the system, is from the economic point of view that technical.

 


Top | Summary | < < Previous | Next > >
>> Home Page newsletter.unitec.it <<