Capitolo 7 - Un modello sviluppato in un'azienda del settore di produzione e manutenzione radar.

Alla luce di quanto appreso sull'importanza di un approccio proattivo all'obsolescenza e considerando la metodologia proposta da Sandborn ed implementata dalla sua equipe nella sede presso l'università del Maryland del CALCE (vedi Cap. 6), si è pensato di sviluppare un modello che avesse input simili al tool MOCA e che funzionasse in maniera da ricalcarne le linee guida. La differenza con quanto fin'ora è stato fatto in SELEX-SI, è appunto tentare una razionale previsione budgetaria ex ante, basandosi su dati previsionali di obsolescenza e fornire un action plan da implementare per perseguire il costo minimo possibile.
È stato, dunque, sviluppato un modello che basa le sue previsioni di costo per il supporto del sistema radar descritto nel Par. 2.3. per il periodo di durata di un contratto CLS, che comincia dal 2006 e dura 19 anni.
Attraverso di esso è stata trovata la soluzione ottima dal punto di vista economico.
Inoltre sono state valutate altre possibili varianti di costo che tenessero in considerazione difficoltà tecniche o incertezze nella previsione.
Infine è stato analizzato un modello utilizzato precedentemente in SELEX-SI per la previsione del budget per il supporto dello stesso sistema radar per lo stesso periodo di tempo; i risultati di costo previsto da tale modello sono stati poi confrontati con il modello sviluppato.
Siccome i due modelli si basano su approcci previsionali del tutto diversi, il confronto non è volto alla dimostrazione della bontà del modello, bensì a valutare le differenze che si possono avere nei costi di sopportabilità utilizzando un approccio piuttosto che un altro.
Per motivi di riservatezza, ovviamente, i costi sono stati alterati nel valore finale: è stata rispettata, infatti, la proporzione fra i risultati, ma i valori sono frutto di una manipolazione parametrica.

7.1 Descrizione del modello sviluppato.

A monte, si è suddiviso il sistema in make e COTS (Commercial Off The Shelf): le prime LRU sono prodotte e riparate dalla SELEX-SI, utilizzando componenti acquistati da fornitori esterni, mentre i COTS sono prodotti commerciali che vengono comprati direttamente nel loro insieme come unità pronte per essere impiantate nell'architettura del sistema, senza essere preliminarmente manipolata internamente all'azienda.
L'analisi si è soffermata sui componenti attivi che compongono la parte make del sistema: per componente attivo si intende un dispositivo a semiconduttore.
In particolare si è considerato un set di 54 schede costituenti il radar, in cui si trovano 280 componenti attivi.
Per questi componenti si è ricercata la posizione sulla curva rappresentativa del ciclo di vita, indicandola con un Fattore di Rischio (FR). Per tale operazione è stato usato il tool commerciale CAPS Expert©.
Nella seguente illustrazione vengono mostrati i Fattori di Rischio in relazione alle fasi del ciclo di vita dei componenti.


Figura 7.1: Ciclo di vita e fattori di rischio secondo la convenzione di CAPS Expert©.

Lo studio ha portato ad individuare la seguente situazione attuale per i dispositivi attivi sulle LRU make del radar.


Figura 7.2: Suddivisione, in base al fattore di rischio, dei 280 componenti attivi.

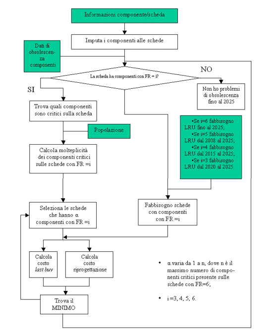
Il modello sviluppato si basa sul diagramma di flusso di seguito riportato.


Figura 7.3: Diagramma di flusso secondo cui è articolato il modello sviluppato

Si associano, dunque, i componenti alle varie schede e si uniscono i dati di obsolescenza relativi ai vari componenti.
In questo modo si riesce a suddividere le schede in base alla criticità che presentano.
Per prima cosa, vengono considerate quelle schede che contengono componenti con elevato Fattore di Rischio, quelli cioè che necessitano una immediata attenzione, in quanto presentano componenti già obsoleti o nella fase di phase-out (Fattore di Rischio 6 o 5).
Sulle schede selezionate, dunque, si va a determinare quali effettivamente sono i componenti che la rendono critica. Dopodiché, si calcola la popolazione del componente x, avente FR=6, su di essa e si sommano tali risultati: in questo modo si ottiene il numero di componenti critici sulla LRU (a).
A questo punto, quindi, per tutte le schede risultate positive al test: " contiene almeno un componente con FR=6? ", ho un'indicazione sulla sua criticità rispetto all'obsolescenza che è rappresentata sia dal numero di tipi di componenti critici ?y con FR=6 presenti sulla scheda y, sia dalla popolazione di questi ultimi; come accennato in precedenza, questo numero di componenti critici, nel diagramma di flusso è stata indicata con a per sottolineare il fatto che vengono considerate, una alla volta, tutte le schede risultate positive al test.
Per ogni scheda, ora, calcolo i costi di risoluzione secondo due approcci: comprare i componenti necessari a soddisfare il fabbisogno delle schede fino alla fine del contratto CLS, cioè quello che viene comunemente chiamato Last Buy, oppure effettuare azioni di riprogettazione puntuale sul componente obsoleto.
Gli output del modello saranno, per ogni scheda, i costi di Last Buy e di riprogettazione.
Di questi, sempre per ogni LRU, viene scelto il minimo, che rappresenta il costo di risoluzione per quel tipo di obsolescenza sulla LRU.
L'azione associata al minimo costo, sarà quella da implementare per supportare la LRU.
A valle dell'implementazione del modello nella sua forma base sopra descritta, sono state fatte, poi, delle considerazioni per valutare la variazione dei costi, a fronte di azioni correttive apportate ai risultati ottenuti, per tentare di migliorare la sopportabilità del sistema, sia dal punto di vista economico che tecnico.

 


Top| Sommario| << Precedente | Successiva >>
>> Home Page newsletter.unitec.it <<